SOLUTION

원격배포/자산관리 NetSupport DNA

기업의 표준환경에 맞도록 설계된 완벽한 기업의 IT자산관리 솔루션

자산관리 솔루션 NetSupport DNA

원격 소프트웨어 분배 및 SW / HW 자산관리 그리고 인터넷과 어플리케이션 사용량 체크, 웹 기반의 헬프데크스 운영, 원격 PC제어 등 기업의 총소요비용(TCO)의 절감과 함께 기업의 표준환경에 맞도록 설계된 완벽한 기업의 IT자산관리 솔루션입니다.

NetSupport DNA 개요

기업의 효과적인 관리를위한 완벽한 ITAM 솔루션. NetSupport DNA는 IT 자산의 관리 및 유지 관리를 지원하는 완벽한 기능을 제공하여 시간, 비용 및 자원을 절약하고 생산성을 높이고 보안을 향상시킵니다.

NetSupport DNA는 각 기능의 핵심에서 사용하기 쉽도록 설치가 용이하도록 설계되었습니다. 단일 SME부터 대규모 멀티 사이트 구현에 이르기까지 IT 예산을 줄이지 않고도 비즈니스 요구 사항에 맞게 확장 할 수있는 유연성을 제공합니다.
  • 회사내의 모든 직원이 업무시간에 사용하는 모든 어플리케이션의 사용시간을 취합, 구매 예 예산 등의 자료로 활용
  • 도입된 HW 등에 대한 재고목록 및 변경사항을 파악
  • 모든 직원의 인터넷 사용량을 조사, 통계 제공
  • 원격시스템 제어 기능을 이용, 원격지원
  • 원격소프트웨어 배포기능 제공
  • 헬프데스크 기능으로 유지보수 현황 관리
  • 전 직원의 주요 정보 및 장비 임대, 원격요청 등을 다양한 그룹정책을 이용하여 관리하고 취합, 통계할 수 있습니다.

NetSupport DNA - IT 자산 관리

회사 네트워크에서 IT 자산을 관리하고 지원하기 위한 도구 모음. NetSupport DNA는 다음을 포함한 다양한 구성 요소를 갖추고 있습니다.
  • 장치의 자동 발견
  • 하드웨어 및 소프트웨어 인벤토리 변경 추적
  • 사용자 및 소프트웨어 라이센스 관리
  • 에너지 모니터링
  • 전원 관리
  • USB 보안
  • 프린터 모니터링
  • 응용소프트웨어 및 인터넷 미터링
NetSupport DNA는 간편한 소프트웨어 배포 모듈을 제공합니다.
NetSupport는 선택적 서비스 데스크 및 원격 제어 모듈도 제공합니다.
NetSupport DNA는 무엇보다 설치와 사용이 쉽도록 설계되었습니다.

DNA 어플리케이션/인터넷 사용량 측정

아래의 기능을 그래픽 차트로 제공하며 부서별 보고서 작성 가능

어플리케이션 측정

  • 어플리케이션별 사용시간 측정-시작시간/종료시간/실사용시간
  • 어플리케이션 사용제한/허용
  • 컴퓨터/사용자별/프로그램사용량 측정
  • 시간대별 프로그램 허용/차단
  • 어플리케이션 라이선스 초과사용 금지

인터넷 사용량 측정

  • 사이트별 접속기록, 사용시간, 종료시간
  • 사이트별 특정 페이지 접속시간, 기록
  • 조직 내의 사용자가 접속한 URL을 관리자에게 링크제공
  • 그룹/ 개인별 사용량측정
  • 인터넷 접속 허용, 차단. 시간대별 가능

NetSupport DNA - Corporate Features

NetSupport DNA는 명확한 "환영"대시 보드에서부터 사용자 정의보기 및 내장 된 Crystal 보고서에 이르기까지 사용하기 쉽고 접근하기 쉽도록 설계되어 모든 기업 데이터를 완벽하게 볼 수 있습니다. 지원 쿼리 도구는 DNA 데이터베이스에 간단한 끌어다 놓기 창을 제공하므로 초보자도 수분 내에 사용자 지정 보고서를 만들 수 있습니다.

따라서 NetSupport DNA를 사용하면 모든 장치를 신속하게 추적하고 관리 할 수 ​​ 있습니다. 미숙한 하드웨어를 재배포하거나 업그레이드 가능한 PC를 강조 표시하여 비용 절감 효과적인 소프트웨어 자산 관리를 제공하고 중복 소프트웨어 라이센스 갱신을 피함으로써 추가 비용 절감을 확인할 수 있습니다.

계류 중인 기술적 문제에 대한 사전 경고 및 경고를 통해 시스템 가동 시간 및 사용자 생산성을 유지하십시오.

웹 사이트 및 소프트웨어 리소스에 대한 액세스를 관리합니다. 프린터 비용을 추적하고 재충전하십시오. 야간에 데스크톱에서 낭비되는 에너지를 파악하고 필요할 경우 자동으로 전원을 끄고 엔드 포인트 보안을 사용하여 추가 보안 계층이 기업에 적용되었는지 확인할 수 있습니다.

NetSupport는 데스크탑 관리 분야에서 25 년 이상의 경험을 갖고 있으며, 최고 수준의 제품으로 꾸준히 선정되었습니다. 업계 최고의 원격 제어, ServiceDesk 및 클래스 룸 관리 솔루션을 모두 NetSupport DNA와 원활하게 통합 할 수 있으므로 고객은 NetSupport가 고객의 요구를 충족시키는 솔루션을 제공 할 수 있습니다. 저렴하고 유연하며 사용하기 쉬운 NetSupport DNA는 완벽한 IT 자산, 소프트웨어 및 데스크탑 관리 솔루션입니다. 30분 안에 가동되며 보장됩니다.



NetSupport DNA는 중소기업을 위한 "원 스톱 (one stop)"솔루션을 제공하는 완벽한 기능을 제공합니다. 간편한 사용과 여러 사이트를 안전하게 연결하고 관리 할 수있는 유연성과 확장 성으로 인해 NetSupport DNA는 기업의 요구에 맞게 지속적으로 성장할 것입니다. NetSupport는 전 세계적으로 25 년간 보안 및 확장 성이 뛰어난 원격 제어 및 자산 관리 솔루션 분야의 선두 주자로 인정받고 있습니다.

Ease of Installation

NetSupport DNA는 고비용의 하드웨어 구입, 대체 솔루션의 구현 및 교육비용 없이 완벽한 IT 관리 기능을 제공하도록 설계되었습니다.

세 가지 주요 구성 요소가 있습니다. DNA 서버 는 DNA 데이터베이스의 정보를 관리하고 저장하는 데 사용됩니다. 콘솔은 정보를 보기 위해 IT 기술자가 사용합니다. 그리고 에이전트는 모니터링 할 각 장치에 설치됩니다.

DNA 모듈에 정보를 관리하고 추가하는 데 사용되는 서버 모듈을 설치하면 제공된 배포 도구가 대상 장치에 DNA 클라이언트를 자동으로 검색하여 설치합니다. 마지막으로 DNA 콘솔 (IT 기술자가 설치)은 완전한 DNA 시스템 제어, 풍부한 화면 정보 및 실시간보고 기능을 제공합니다. 콘솔은 여러 컴퓨터에 설치할 수 있습니다.

일반적인 50 사용자 PC 평가는 30 분 내에 가동 될 수 있습니다. 추가 게이트웨이 구성 요소는 여러 원격 사이트 연결을 위한 표준으로 포함되어 있으며 SQL Server Express도 포함되어 있으므로 평가에 사용할 수 있습니다. DNA는 Active Directory (싱글 사인온 포함)와 연결되며 콘솔 사용자가 부서 액세스 및 관리 기능을 프로파일링 하는 기능을 포함합니다.

FEATURES LIST

Device Auto-discovery

네트워크에 가입 한 새 장치에 대한 알림을 수신하고 자동으로 에이전트를 배포할지 여부를 선택합니다.

NetSupport DNA가 설치되어 기업에서 작동하면 네트워크를 지속적으로 모니터링하고 새로운 장치를 식별하여 향후 관리를 위해 에이전트를 자동으로 배포하는 옵션을 제공합니다.

Hardware Inventory

NetSupport DNA는 오늘날 시장에서 가장 광범위하고 자세한 하드웨어 인벤토리 모듈 중 하나를 제공합니다. 풍부한 정보가 CPU 및 BIOS 유형에서 네트워크, 비디오 및 저장 장치 정보에 이르기까지 각 장치에서 수집됩니다.

인벤토리 보고서는 단일 PC, 선택한 부서, 조건 기반 "동적 그룹"또는 전체 엔터프라이즈에 대해 표시됩니다.

공급 업체 세부 정보, 계약 기간 날짜 및 비용을 포함하여 모든 장치 및 주변 장치와 관련된 임대 계약 및 유지 보수 계약을 기록하는 계약 옵션도 제공됩니다.

하드웨어 인벤토리 업데이트는 하루 종일 또는 시작시 다른 시간 간격으로 실행되도록 구성되어 있으며 필요시 즉시 새로 고칠 수 있습니다. 독립형 인벤토리 구성 요소는 네트워크에 연결되지 않은 장치 또는 모바일 장치에서 실행될 수 있으며, 또한 고가의 주변 장치를 장치에 연결하고 기록 할 수 있습니다.

FEATURES LIST

SNMP Device Discovery

SNMP 검색보기를 사용하면 NetSupport DNA를 네트워크 주소 범위를 검색하고 발견 된 새로운 네트워크 장치 (예 : 프린터 및 액세스 지점)를 보고하도록 구성 할 수 있습니다. 그런 다음이 항목을 DNA 내에 저장하고 실시간 데이터 (예 : 잉크 또는 토너 수준)를 콘솔에서 모니터링 할 수 있습니다.

SNMP 모듈에는 네트워크 스위치의 각 인터페이스에 있는 데이터 트래픽과 같이 시간 경과에 따라 지정된 장치에 설정된 모든 데이터에 대한 통계 및 기록을 추적하고 선택된 SNMP 장치를 검색 한 다음 활성 모니터링을 모두 포함합니다. 이 모듈은 또한 추적 된 데이터가 특정 기준을 충족하는 경우 생성 및 트리거 할 수있는 수십 개의 사용자 정의 가능한 경고를 지원하는 전용 경고 구성 요소를 포함합니다. 경고는 지정된 콘솔 사용자 또는 미리 정의 된 전자 메일 계정으로 자동 전송 될 수 있습니다. 수집 된 모든 데이터를 반영하기 위해 사용자 정의 쿼리 기반 보고서 및 뷰를 만들 수도 있습니다.

FEATURES LIST

Software Inventory & Licensing

소프트웨어 모듈은 설치된 소프트웨어를 정확하게보고하고 사용량이 적거나 낮은 소프트웨어로 PC를 사전에 식별함으로써 조직이 라이센스 준수를 관리하고 소프트웨어 사용량을 줄이는 데 도움이 되도록 설계되었습니다.

Windows 8 및 10 상점 앱을 포함하여 각 PC에 설치된 모든 프로그램 및 응용 프로그램에 대한 자세한 요약 정보가 제공됩니다. NetSupport DNA는 선택된 PC, 부서 또는 맞춤 그룹에 대한 정보를 표시 할 수 있으며 라이센스 사용을 할당하고 추적하는 광범위한 모듈을 갖추고 있습니다. NetSupport DNA 소프트웨어 라이센스 모듈은 공급 업체, 구매 및 송장 세부 정보, 부서 또는 코스트 센터 할당 및 유지 보수 계약 추적뿐만 아니라 지원 문서의 PDF 사본 저장과 같이 각 부서의 모든 소프트웨어 라이센스를 지속적으로 관리 할 수 ​​있도록 지원합니다.

파일 검사 옵션도 포함되어 있으며 장치에 로컬로 설치된 특정 유형의 파일을 식별하는 데 사용할 수 있습니다. 이것은 작업 문서가 로컬에 저장되지 않고 회사 백업 루틴이 누락되지 않도록 하는 데 사용될 수 있습니다.

FEATURES LIST

Software Application Metering

Application Metering (응용 프로그램 미터링) 모듈은 각 PC 또는 서버에서 사용되는 모든 응용 프로그램에 대해보고하고 응용 프로그램이 시작되고 완료된 시간 및 실제로 활성화 된 시간을 자세히 설명합니다.

응용 프로그램 사용을 모니터링하면 소프트웨어 사용권이 적합한 사용자에게 할당되고 응용 프로그램 활동이 일치하지 않는 사용자는 갱신되지 않으므로 비용을 절감 할 수 있습니다.

응용 프로그램 사용은 사용자 또는 부서에 대해 전체 또는 시간별로 제한 될 수 있습니다. 제한되고 적용되는 시간과 함께 승인되고 제한된 신청 목록이 중앙에서 생성되고 집행 될 수 있습니다.

응용 프로그램 미터링을 사용하면 설치된 모든 응용 프로그램의 현재 사용권 수준을 모니터링 하고 보고하고 응용 프로그램 사용이 회사 정책을 준수하는지 확인할 수 있습니다. 보고서는 PC 또는 로그온 한 사용자가 제공 할 수 있습니다.

FEATURES LIST

Internet Metering

온라인 협업 및 클라우드 기반 솔루션에서부터 소셜 미디어에 이르기까지 인터넷 접속은 끊임없이 이루어지고 있습니다. 직원의 시간을 효율적으로 사용하고 회사 대역폭을 효과적으로 사용하며 안전한 환경을 지원하려면 회사가 인터넷 안전 정책을 시행하지 않고 필수적인 도구를 사용해야 합니다.

인터넷 계량 모듈은 방문한 각 URL의 시작 및 종료 시간과 페이지에서 소비된 활성 시간을 포함하여 사용자가 각 PC에서 수행 한 모든 인터넷 활동에 대한 자세한 요약을 제공합니다. 결과는 특정 장치에서의 활동 또는 사용자가 작업 한 위치에 관계없이 검토 할 수 있습니다. 당연히 효과적인 정책을 지원하는 열쇠는 효과적인 통제를 제공하는 것입니다. NetSupport DNA를 사용하면 인터넷 사용을 완벽하게 관리 할 수 ​​있으며 승인되고 제한된 URL 및 / 또는 하위 URL 목록을 중앙에서 적용 할 수 있습니다. NetSupport DNA를 적용하면 모든 웹 사이트에 제한 없이 액세스 할 수 있으며, 회사가 승인 한 특정 웹 사이트에 대한 액세스가 제한되거나 부적절하다고 표시된 특정 사이트에 대한 액세스를 차단할 수 있습니다.

점심시간과 근무시간 외의 승인 된 게임 또는 소셜 미디어 사이트에 대한 액세스 만 허용하여 시간에 따라 액세스를 제어 할 수도 있습니다.

FEATURES LIST

Enterprise Alerting

NetSupport DNA는 엔터프라이즈 전체에서 여러 가지 변경 사항이 발생할 경우 자동으로 운영자에게 통보하도록 시스템에 요청하는 매우 강력한 경고 모듈을 제공합니다. DNA 철학을 기반으로 하는 이 시스템은 시작하기가 쉽도록 설계되었으며 여러 가지 맞춤 알림을 추가 할 수 있습니다.

경고에는 시스템과 PC의 두 가지 유형이 있습니다. 시스템 경고는 새로 추가 된 PC 추가, 하드웨어 변경, 설치 / 제거 된 새 애플리케이션 등과 같은 경고를 포함하여 전체 엔터프라이즈에서 NetSupport DNA에 의해 수집 된 데이터 내의 모든 변경 사항을 식별합니다. PC 경고는 XX 분 동안 XX %를 초과하는 CPU 사용률, XX % 미만의 사용 가능한 디스크 공간, 키 서비스가 중단 될 때 (예 : 서버의 AntiVirus 서비스 또는 IIS)와 같은 특정 PC에서 발생하는 실시간 변경 사항을 식별합니다. , 인쇄 스풀러 경고, 보안 경고 (예 : 실패한 로그인 시도) 등이 있습니다. SIEM (보안 정보 및 이벤트 관리) 전략의 일환으로 PC 이벤트 로그는 오류, 경고 또는 선택한 감사 결과에 대해 트리거 된 경고로 모니터링 할 수도 있습니다.

최신 버전에서는, 경고 알림은 지정된 전자 메일 수신자 및 / 또는 활성 콘솔 사용자 (경고 기준으로 경고의 성격에 따라 어떤 운영자에게 알림이 전달되는지 지시 할 수 있음)로 전달 될 수 있습니다. 또한 중요한 회사 계층 트리보기에서 일치하는 PC에 대해 뛰어난 경고가 식별됩니다. 경보가 확인되면 운영자가 메모를 추가 할 수 있습니다. 모든 경고의 전체 기록은 기록 기능에서 액세스 할 수 있습니다.

FEATURES LIST

Software Distribution

NetSupport DNA는 Software Distribution에 대한 다중 전송 옵션을 제공합니다.

소프트웨어 배포 패키지는 파일 또는 폴더 모음에 매개 변수를 적용하거나 DNA 응용 프로그램 패키지 도구를 사용하고 테스트 설치 중에 사용되는 사용자 프롬프트, 키 입력 및 마우스 클릭을 기록한 다음 라이브에서 자동화 합니다 운영자 개입의 필요성을 우회하는 배치.

일단 생성되면 응용 프로그램 패키지가 배포를 위해 대상 PC에 자동으로 "푸시"되거나 ​​"게시"될 수 있습니다. 일단 게시되면 사용자는 자신의 부서 구성원 자격을 기반으로 자신의 PC에서 사용할 수있는 응용 프로그램을 확인하고 필요에 따라이를 "가져올"수 있습니다.

NetSupport DNA에는 스케줄링 기능이있어 특정 날짜와 시간에 패키지를 배포 할 수 있습니다. 일반적으로 네트워크 트래픽이 가장 적은 핵심 근무 시간대에 패키지를 배포 할 수 있습니다.

원격 배포에서는 네트워크 트래픽 혼잡을 최소화 할 필요성이 우선시됩니다. 이 경우 NetSupport DNA를 사용하면 대상 컴퓨터에 이상적인 클라이언트 PC를 배포 지점으로 지정할 수 있습니다. 소프트웨어가 배포되면 각 원격 PC로 직접 전송되는 것이 아니라 지정된 PC로 전송되어 릴레이로 작동하여 로컬 PC에 다시 배포됩니다.

FEATURES LIST

Energy & Power Management

Energy Monitoring (에너지 모니터링) 모듈은 업무 시간 외에 전원이 켜져 있는 컴퓨터 시스템을 통해 조직 전체의 잠재적 인 에너지 낭비를 간단하고 간결하게 요약합니다.

NetSupport DNA는 모든 컴퓨터의 전원이 켜진 상태를 확인하기 위해 검사하며 로컬 모니터링 구성 요소는 컴퓨터의 전원을 켜거나 끄거나 최대 절전 모드로 전환 할 때마다 정확한 기록을 유지합니다. 각 컴퓨터가 작동하는 시간을 알면 평균 (및 사용자 정의 가능한) "장치 당 전력 소비량"계산이 사용되어 모든 컴퓨터의 기준 에너지 사용량 계산이 용이 해집니다.

이 정보를 사용하여 이제 전원 관리 정책을 설정할 수 있습니다. 선택한 PC는 매일 아침 마지막 시간에 지정한 시간에 자동으로 전원이 꺼진 다음 한 번에 또는 단계적으로 전원이 켜지도록 설정할 수 있습니다. 또한 "비 활동 정책"을 적용하여 일정 기간 동안 시스템이 비활성 상태 인 경우 시스템을 잠자기, 로그 아웃 또는 전원 끄기에 적용 할 수 있습니다.

FEATURES LIST

Endpoint Security

NetSupport DNA는 USB 메모리 스틱 사용을 관리하기위한 간단하고 효과적인 솔루션을 제공하여 네트워크의 보안을 유지합니다. 메모리 스틱의 사용은 전체 기업에서 제어 할 수 있습니다. 특정 부서 및 사용법에 따라 전체 액세스 허용, 모든 액세스 차단, 읽기 전용 허용 또는 메모리 스틱에서 실행중인 응용 프로그램 방지 등을 설정할 수 있습니다. 또는 NetSupport DNA에서 개별 메모리 스틱을 "승인"할 수 있습니다 (현재 날짜, 주 또는 무기한). 기업의 스틱 사용은 승인 된 사람에게만 제한 될 수 있습니다.

프로그램 관리자는 메모리 스틱을 로컬 PC에 연결 한 다음 주어진 부서 또는 특정 사용자를 위해 DNA 콘솔 내에서 사용 권한을 부여 할 수 있습니다. 인증되지 않은 메모리 스틱을 PC에 연결 한 사용자는 적절한 경우 원격 승인을 요청할 수 있습니다. NetSupport DNA는 이동식 (메모리 스틱) 및 휴대용 (이동 전화, 태블릿, 카메라) 저장 장치를 식별 할뿐만 아니라 CD / DVD 장치 (USB 및 가상 포함)와 유사한 사용 제어 기능을 제공합니다.

FEATURES LIST

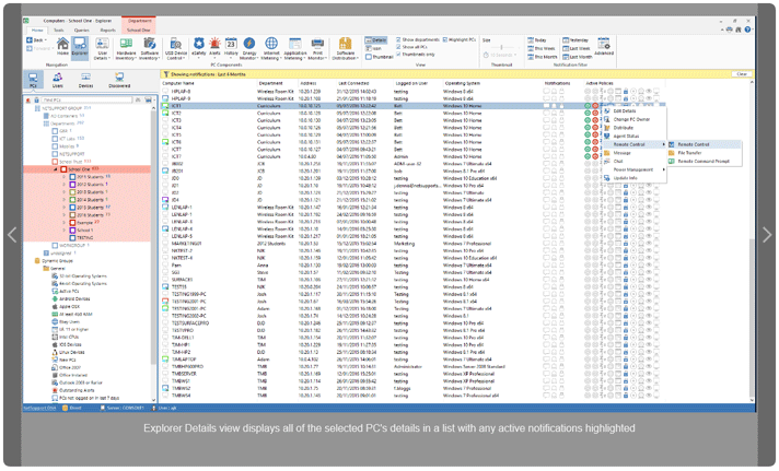
Real-time monitoring

Explorer 모드를 사용하여 모든 PC에 대한 실시간 요약 정보를 얻을 수 있습니다. 선택한 PC는 세 가지 형식 (아이콘, 세부 사항 또는 축소판보기)으로 볼 수 있으며, 원하는 시간 간격 (예 : 5 또는 10 초마다)으로 새로 고칠 수 있습니다.

탐색기 모드 썸네일 보기에서 PC 모니터 (여러 모니터 포함)를 볼 수 있으며 현재 활동을 시각적으로 볼 수 있습니다. 축소판 크기는 운영자의 요구에 맞게 변경할 수 있습니다. 선택한 부서 (예 : 금융 또는 교사)의 경우 미리보기 이미지가 흐려지도록 개인 정보 모드를 설정할 수 있습니다.

선택한 PC를 아이콘으로 표시하는 것은 많은 수의 PC를 한 눈에 볼 수있는 또 다른 유용한 옵션이며 OS 플랫폼 및 활성 알림이있는 모든 것을 강조 표시합니다.

상세보기는 자세히 보기에서 선택한 PC의 모든 세부 정보를 목록에 표시하여 활성화 된 알림을 강조 표시하여 즉각적인 주의가 필요한 PC를 쉽게 식별 할 수 있도록 합니다. 또한 각 PC에 적용되는 모든 활성 정책과 실시간 네트워크 트래픽, CPU 및 각 PC의 메모리 사용량과 같은 PC 성능 데이터를 시각적으로 요약하여 보여줍니다. 또한 PC를 마우스 오른쪽 버튼으로 클릭하면 전원 켜기 / 끄기, 채팅, NetSupport Manager 실행, 메시지 전송 등과 같은 PC 관련 기능을 즉시 시작할 수 있습니다.

알림 필터는 세 가지 디스플레이 모드 모두에서 사용할 수 있으며 선택한 기간 내에 활성 알림이 있는 PC를 강조 표시합니다.

프로파일이 그들에게 할당 된 것뿐만 아니라 - 그들은 사용자의 데이터를 볼 수 있도록 탐색기 모드는 사용자 트리보기에서 사용할 수 있습니다.

FEATURES LIST

Vault

NetSupport DNA에는 일련 번호, 암호 또는 기타 기밀 IT 데이터를 안전하게 저장할 수있는 안전한 Vault 구성 요소가 포함되어 있습니다. 볼트에 대한 액세스는 특정 콘솔 사용자로 제한 될 수 있으며 중앙 DNA 감사 내역에 대한 활동을 기록 할 수 있습니다.

System audit

NetSupport DNA에는 직원이 선택한 모든 콘솔 활동을 추적하는 강력한 감사 구성 요소가 포함되어 있습니다. 감사 기능은 정책이나 설정이 변경되거나 항목이 추가 또는 삭제되거나 모든 DNA 사용자에 대해 권한이 변경되는 경우를 기록합니다.

FEATURES LIST

User Management

NetSupport DNA는 네트워크 환경에서 사용자를 찾고 관리 할 수있는 다양한 기능을 제공합니다. 주요 사용자 데이터 (이름, 전화 등) 외에, DNA 데이터를 조정하는 기능을 가진 고객이 수집되고 사용자 수용 형태의 추적을 포함한 각 사용자로부터 대조되도록 제공한다. 또한 DNA는 사용자 데이터에 입력 된 데이터의 변경 내역을 보관합니다. 직원 번호, 위치, 자산 태그 및 소유자와 같은 사용자 정의 사용자 세부 정보의 변경 사항이 기록됩니다.

FEATURES LIST

Activity Monitoring

NetSupport DNA는 이제 특정 사용자, PC 또는 부서의 모든 활동에 대해 시간 기반 요약을 제공합니다. 시간 순으로 볼 때, 로그온 세션이 시작되고 종료 된 시간과 사용 된 응용 프로그램, 설정된 시간 동안의 인터넷 사용 시간 및 기술자를 기술자에게 보여줍니다. 이렇게 시간을 절약 할 수 있는 기능은 이제 기술자가 각 영역을 별도로 볼 필요가 없고 한 위치에서 한 눈에 모든 정보를 볼 수 있다는 것을 의미합니다.

FEATURES LIST

Profiles

최대한의 유연성을 제공하고 시간을 절약하기 위해 NetSupport DNA를 사용하면 각각의 구성 요소 설정이 있는 여러 장치 또는 사용자 그룹 (예 : 부서 수준)에 대해 여러 프로필을 만들 수 있습니다. 즉, 전용 설정 (예 : 인터넷 액세스, 인쇄 계량 및 기타)을 특정 부서 (예 : 마케팅 (Facebook))에 적용 할 수 있습니다.

FEATURES LIST

Logon Control

NetSupport DNA는 보안 강화에 도움을 줌으로써 사용자가 한 번에 둘 이상의 PC에 로그온하는 것을 방지합니다. 사용자는 원래 PC에 로그온 한 상태에서 두 번째 PC에 로그온하지 못하게 하거나 두 번째 PC에 로그온하여 첫 번째 PC에서 자동으로 로그 아웃 할 수 있습니다.

IT 직원은 동시에 여러 대의 PC에 로그인 한 사용자에게 경고합니다. 이러한 경고 다음에는 IT 기술자가 사용자를 로그 아웃하고 후속 조치하여 로그인 자격 증명을 잘못 사용하지 않도록 할 수 있습니다.

FEATURES LIST

Locate a User

NetSupport DNA를 사용하면 컴퓨터에 설치된 DNA 에이전트를 사용하여 로그온 한 다른 사용자를 찾은 다음 메시지를 보낼 수 있습니다. 이는 NetSupport DNA Console이 설치되어 있지 않지만 회사의 다른 사용자를 찾아서 연락해야하는 직원에게 유용합니다.

Bookmarks

NetSupport DNA를 사용하면 PC, 사용자 및 장치 트리보기 내에 책갈피를 작성하고 배치 할 수 있습니다. 작업하려는 장소로 빠르게 이동할 수 있으므로 크거나 복잡한 Tree 구조가 있는 경우 유용 할 수 있습니다.

다른 지원 툴에는 실시간 채팅 및 엔터프라이즈 메시징, 모든 장치에 대한 실시간 시스템 상태보기 및 다양한 시스템 관리 기능이 포함됩니다.

FEATURES LIST

Acceptable Use

AUP (Acceptable Use Policies)는 대부분의 조직에서 사용하는 주요 정보 보안 정책의 핵심적인 부분입니다. 새로운 직원이 처음으로 회사 자원을 사용하기 전에 AUP에 서명하거나 업데이트 될 때마다 그러한 정책에 대한 변경 사항을 읽었는지 확인하는 것이 일반적입니다.

NetSupport DNA는 전사적으로 AUP를 제공하고 추적 할 수있는 유연한 모듈을 제공합니다. 사용자가 로그온 할 때마다 표시 할 특정 장치에 정책을 적용하거나 일회 표시 및 확인을 위해 사용자에게 정책을 적용 할 수 있습니다. Acceptable Use Policy (허용기능 사용 정책) 기능은 여러 정책을 지원할 수 있으며 명확한 프레젠테이션을 위해 서식을 지정할 수 있습니다. 전체 추적 및 예외보고도 제공됩니다.

FEATURES LIST

Print Monitoring

NetSupport DNA에는 고급 인쇄 모니터링 기능이 포함되어 있습니다. 기업 전체의 개별 프린터가 자동으로 식별되며 중앙 콘솔보기에서 인쇄비용 (흑백, 컬러 등)을 전 세계 또는 각기 다른 프린터에 할당 할 수 있습니다. 필요한 경우 프린터를 보기에서 제외 할 수도 있습니다. NetSupport DNA는 인쇄 활동 및 기업 전체의 지표 비용에 대한 전체 개요를 제공합니다.

FEATURES LIST

Enterprise Reporting

NetSupport DNA는 화면 상 및 인쇄 최적화 된 보고 기능을 제공합니다. 화면상의 보고서 /보기에는 지원되는 막대 및 원형 차트와 모든 주요 요약 데이터에 대한 "실시간"드릴 다운 기능이 제공됩니다. 개별 장치, 사용자 및 부서에 대한보고뿐만 아니라 NetSupport DNA는 동적 그룹을 제공합니다. 이들은 사용자가 정의하고 주요 회사 트리에 추가됩니다. 예를 들어, 동적 그룹은 업그레이드 가능한 PC를 식별 할 수 있으며 "XX 'GB RAM이 넘는 모든 PC,'XX 'GB가 무료 인 모든 PC와 같은 필수 기준과 일치하는 그룹에서 자동으로 생성됩니다 디스크 공간 및 XX 프로세서 유형 "등등.

인쇄 최적화 보고서는 관리보고를 위해 설계되었으며 지정된 파일 위치로 자동 생성 및 출력되도록 예약 할 수 있습니다. 모든 보고서에는 PDF, DOC 및 XLS로 인쇄하거나 내보낼 수있는 옵션이 있습니다.

NetSupport는 또한 모든 데이터에 대한 사용자 정의보기를 지원합니다. 검색어 도구는 사용자에게 맞춤보기를 정의하기위한 쉬운 인터페이스를 제공합니다. 쿼리 도구는 조건 및 합계 기반 기능으로 지원되는 간단한 끌어서 놓기 필드 선택기를 사용합니다.

FEATURES LIST

Mobile Support

NetSupport DNA를 지원하는 도구로 제공되는 인벤토리 앱은 Google Play 및 Apple 앱 스토어에서 무료로 다운로드 할 수 있습니다. DNA 모바일 앱을 사용하면 기술자가 사무실 밖에서 회사 네트워크의 모든 PC에 대한 자세한 하드웨어 및 소프트웨어 인벤토리를 검색하고 볼 수 있습니다. 모바일 앱에는 QR 코드 스캐너가 포함되어있어 DNA로 표시되는 온 스크린 QR 코드 또는 장치에 고정 된 레이블에서 모든 PC를 즉시 식별 할 수 있습니다. NetSupport DNA는 또한 사용자 지정 세부 정보에 대한 지원을 포함하여 QR 코드 레이블 생성 기능을 제공합니다. 모든 하드웨어 변경 사항 및 소프트웨어 설치 또는 제거 기록도 앱에 표시됩니다.

Inventory 및 History보기 외에도 NetSupport DNA 모바일 앱은 네트워크를 통해 트리거 된 새로운 PC 경고를 강조 표시합니다.

FEATURES LIST

Remote Control (* 추가 비용으로 옵션)

NetSupport DNA는 IT 자산 관리의 자연스러운 파트너로서 NetSupport Manager 원격 제어 기능을 제공 할 수 있어서 다행입니다. 25 년간의 수상 경력과 1,300 만 이상의 사용자를 보유한 NetSupport Manager는 안전하고 고성능의 원격 제어를 위한 동급 최강자로 인정받고 있습니다.

데스크탑, 태블릿 또는 스마트 폰의 DNA 콘솔을 통해 액세스되는 NetSupport Manager는 사무실에 있을 때 로컬 및 이동 중에 원격으로 기업 전체의 워크 스테이션 및 서버에 완벽하고 안전하게 액세스 할 수 있습니다.

NetSupport Manager는 진정한 멀티 플랫폼 원격 제어 기능을 제공합니다. 수십 개의 장치를 한 번에 볼 수 있습니다. 한 번에 하나 이상의 장치로 파일 또는 업데이트 전송 원격으로 레지스트리를 보고 편집 할 수 있습니다. 서비스와 프로세스를 관리한다. 오디오 채팅을 한다. 화면을 공유하거나 다른 사람에게 화면을 보여줄 수도 있습니다. 대화 형 교육 도구에 액세스합니다. geolocation 및 훨씬 더.

FEATURES LIST

ServiceDesk (* 추가 비용으로 선택 사항)

NetSupport DNA와 통합되거나 독립형 솔루션으로 작동하도록 설계된 NetSupport ServiceDesk는 ITIL의 모범 사례 프레임 워크 인 인시던트, 문제, 변경 및 주요 기능을 지원하는 모든 기능을 갖춘 ITIL- 호환 IT 서비스 관리 (ITSM) 도구로 모든 확인란을 선택합니다. 서비스 수준 관리. NetSupport DNA 및 원격 액세스 솔루션 인 NetSupport Manager와 함께 사용하면 지원 팀이 완벽한 네트워크 관리 툴킷을 갖습니다.

NetSupport ServiceDesk는 데스크탑이나 모바일 장치의 모든 사용자가 웹 브라우저를 통해 액세스 할 수 있으며 솔루션 내 많은 주요 기능을 사용자 정의 할 수 있습니다. 운영자 기능에서 특정 데이터 입력 필드 생성에 이르기까지 조직에 원활하게 맞출 수 있습니다.

강력하고 사용자 정의가 가능한 워크 플로우 규칙은 합의 된 서비스 수준에 맞춰 효율적이고 시기적절한 서비스를 제공 할 수 있도록 자동화 된 전자 메일 처리를 통해 시간을 절약하고 NetSupport ServiceDesk의 고객 친화적 인 셀프 서비스 포털을 통해 사용자는 이전에 응답을 검색 할 수 있습니다. 심지어 지원 요청을 로깅.

FEATURES LIST

NetSupport DNA - Corporate screenshot gallery